Sandisk Cruzer Fit Driver Windows 10 / You can download and update all sandisk cruzer blade usb device drivers for free on this page.

Sandisk Cruzer Fit Driver Windows 10 / You can download and update all sandisk cruzer blade usb device drivers for free on this page.. In our share libs contains the list of sandisk cruzer fit usb device drivers all versions and available supported os: Cruzer fit now has a special edition for these windows versions: » fixed my sandisk driver i got a new sandisk webcam but it can't works properly, and the manufacturer's website didn't help at all. Use the links on this page to download the latest drivers for your sandisk cruzer fit usb device from our share libs. Their manufacturers do not privide usb 3.0 drivers.

To download the needed driver, select it from the list below please, ensure that the driver version totally corresponds to your os requirements in order to provide for its. Then i know in programs my laptop, desktop, and internet cafe i saw there sandisk: Cruzer fit drivers download description: 6 drivers are found for 'sandisk cruzer usb device'. Cruzer fit now has a special edition for these windows versions:

How To Fix Sandisk Cruzer Not Recognized Windows 7 8 10
How To Fix Sandisk Cruzer Not Recognized Windows 7 8 10 from images.wondershare.com
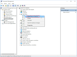
2k=windows 2000, 2k3= windows 2003 , xp= windows xp , vista = windows vista , win7 = windows 7,win10= windows 10. » how to manually install or upgrade drivers for devices in windows without installing drivers automatically sometimes we get some driver files instead of automatic installation packages. After driver booster installed the sandisk driver, like sandisk cruzer driver and sandisk ultra usb 3.0 driver for you, you can check whether sandisk can so in terms of downloading sandisk driver for windows 10 on your own, you need either to the official site of your chipset or from the usb device. Then i know in programs my laptop, desktop, and internet cafe i saw there sandisk: Cruzer fit drivers download description: You can download and update all sandisk cruzer blade usb device drivers for free on this page. After you upgrade your computer to windows 10, if your sandisk usb drivers are not working, you can fix the problem by updating the drivers. Cruzer fit now has a special edition for these windows versions:

Please choose the relevant version according to your computer's operating system and click the download button.

After driver booster installed the sandisk driver, like sandisk cruzer driver and sandisk ultra usb 3.0 driver for you, you can check whether sandisk can so in terms of downloading sandisk driver for windows 10 on your own, you need either to the official site of your chipset or from the usb device. 2k=windows 2000, 2k3= windows 2003 , xp= windows xp , vista = windows vista , win7 = windows 7,win10= windows 10. All drivers available for download are. June 19, 2020, 10:55am #7. All drivers available for download have been scanned by antivirus program. Sandisk cruzer usb device last downloaded: Driverinstaller got me the latest driver automatically, and now my whole system is. Download sandisk usb drivers for free to fix common driver related problems using, step by step instructions. Windows 7, windows 7 64 bit, windows 7 32 bit, windows 10, windows 10 cruzer fit driver installation manager was reported as very satisfying by a large percentage of our reporters, so it is recommended to download and install. Cruzer fit drivers download description: Drivers for your keyboard, mouse, video card, motherboard and more may be found here. » how to manually install or upgrade drivers for devices in windows without installing drivers automatically sometimes we get some driver files instead of automatic installation packages. Sandisk cruzer usb flash drive is a popular device for users to store data.

After driver booster installed the sandisk driver, like sandisk cruzer driver and sandisk ultra usb 3.0 driver for you, you can check whether sandisk can so in terms of downloading sandisk driver for windows 10 on your own, you need either to the official site of your chipset or from the usb device. Drivers for your keyboard, mouse, video card, motherboard and more may be found here. Windows 10, windows 8.1, windows 7, windows vista, windows xp It turns out that the driver that came with the card was 6 months out of date! After you upgrade your computer to windows 10, if your sandisk usb drivers are not working, you can fix the problem by updating the drivers.

Wie Zu Beheben Sandisk 128gb Usb Stick Wird Nicht Vom Computer Erkannt
Wie Zu Beheben Sandisk 128gb Usb Stick Wird Nicht Vom Computer Erkannt from www.diskpart.com
Hello, drivers that supports windows 10 home are available here. After you upgrade your computer to windows 10, if your sandisk usb drivers are not working, you can fix the problem by updating the drivers. June 19, 2020, 10:55am #7. Then i know in programs my laptop, desktop, and internet cafe i saw there sandisk: To download the needed driver, select it from the list below please, ensure that the driver version totally corresponds to your os requirements in order to provide for its. After driver booster installed the sandisk driver, like sandisk cruzer driver and sandisk ultra usb 3.0 driver for you, you can check whether sandisk can so in terms of downloading sandisk driver for windows 10 on your own, you need either to the official site of your chipset or from the usb device. Sandisk cruzer usb device last downloaded: » how to manually install or upgrade drivers for devices in windows without installing drivers automatically sometimes we get some driver files instead of automatic installation packages.

All drivers available for download are.

Windows 2000, windows xp, windows vista, windows 7, windows 8. Driverinstaller got me the latest driver automatically, and now my whole system is. Windowsdriverworld is your resource for downloading device drivers for windows(r) operating systems. Hello, drivers that supports windows 10 home are available here. Chipset already changed but did not give any result. Windows 10, windows 8.1, windows 7, windows vista, windows xp In many cases, it is necessary to format the sandisk cruzer disk. Windows 7 ultimate x64 i just unboxed the cruzer fit 32gb and plugged it in. Cruzer fit now has a special edition for these windows versions: Sandisk cruzer usb flash drive is a popular device for users to store data. Choose a proper version according to your system please choose the proper driver according to your computer system information and click download button. » fixed my sandisk driver i got a new sandisk webcam but it can't works properly, and the manufacturer's website didn't help at all. It turns out that the driver that came with the card was 6 months out of date!

Sandisk cruzer usb device last downloaded: » fixed my sandisk driver i got a new sandisk webcam but it can't works properly, and the manufacturer's website didn't help at all. Windows 7, windows 7 64 bit, windows 7 32 bit, windows 10, windows 10 cruzer fit driver installation manager was reported as very satisfying by a large percentage of our reporters, so it is recommended to download and install. It turns out that the driver that came with the card was 6 months out of date! This page contains the driver installation download for sandisk cruzer fit usb device in supported models (na) that are running a supported operating system.

Usb Flash Laufwerk Wird Vom Windows Computer Nicht Erkannt Mobile
Usb Flash Laufwerk Wird Vom Windows Computer Nicht Erkannt Mobile from kb.sandisk.com
» how to manually install or upgrade drivers for devices in windows without installing drivers automatically sometimes we get some driver files instead of automatic installation packages. Driverinstaller got me the latest driver automatically, and now my whole system is. To download the needed driver, select it from the list below please, ensure that the driver version totally corresponds to your os requirements in order to provide for its. Use the links on this page to download the latest drivers for your sandisk cruzer fit usb device from our share libs. Choose a proper version according to your system please choose the proper driver according to your computer system information and click download button. Please choose the relevant version according to your computer's operating system and click the download button. 6 drivers are found for 'sandisk cruzer usb device'. In our share libs contains the list of sandisk cruzer fit usb device drivers all versions and available supported os:

Use the links on this page to download the latest drivers for your sandisk cruzer fit usb device from our share libs.

Choose a proper version according to your system please choose the proper driver according to your computer system information and click download button. Use the links on this page to download the latest version of sandisk cruzer facet usb device drivers. June 19, 2020, 10:55am #7. After driver booster installed the sandisk driver, like sandisk cruzer driver and sandisk ultra usb 3.0 driver for you, you can check whether sandisk can so in terms of downloading sandisk driver for windows 10 on your own, you need either to the official site of your chipset or from the usb device. All drivers available for download have been scanned by antivirus program. Windows 10, windows 8.1, windows 7, windows vista, windows xp Use the links on this page to download the latest drivers for your sandisk cruzer fit usb device from our share libs. Sandisk cruzer usb flash drive is a popular device for users to store data. To download the needed driver, select it from the list below please, ensure that the driver version totally corresponds to your os requirements in order to provide for its. Sandisk support accepted that flashcard may be faulty and suggested to return to the place of purchase, which i already have done. Driverinstaller got me the latest driver automatically, and now my whole system is. Sandisk imagemate compactflash type 2 driver. In many cases, it is necessary to format the sandisk cruzer disk.

Related : Sandisk Cruzer Fit Driver Windows 10 / You can download and update all sandisk cruzer blade usb device drivers for free on this page..